Arturia - Mini v3, OB-xa, Pigments, Jupiter 8v, among others
Cherry - Lowdown
Lowdown is awesome. I only play it from a keyboard, but it must be awesome with pedals as well
@FredProgGH and others, I’m very interested to know more about the super low buffer settings you’re achieving with USB. Obviously, demand is key. Every system can be brought to a grinding halt if you apply greedy plugins.
What is typical use plugin wise, and what would your timeload peak be hitting?
Those running safely at 64, I’m also interested. We can start a new topic if this too OT for this lovely rig thread.
Cheers!
Photo from rehearsal of latest setup. Cantabile running every VST and effect like a dream on a shiny new laptop.
I use the same “table” keyboard stand. Is that a Vox keyboard under it?
@dsteinschneider Good stand isn’t it? Much better for my purposes than an X frame.
Keyboard beneath is a Farfisa Compact Professional, being run through various effects via Cantabile (Amplitube Leslie, Chorus, Reverb etc.).
While Lowdown is impressive I still cannot bring myself to replace my old faithful “Taurus” vst by Antti
It’s the most authentic Taurus vst I have ever used and I own a MOOG Taurus 1 that I compared it to. This vid has a healthy dose of that particular vst in it.
I have used the Antii Taurus for over a decade, but whilst working fine is no longer supported and I want to get away from VST2 and 32 bit as much as I can.
I don’t have that many Taurus patches and managed to successfully replicate them in Lowdown.
Ps great band emulating a great band!
Phew!!!
Nailed that!! Bravo ![]()
![]()
![]()
Tim…STELLAR video dude and killer bass playing! Just for curiosity…what M-Audio controller is that?
I’ve been messing with Lowdown since its release trying to emulate Antii’s Taurus.
I just can’t let it go. LOL
Thanks
I use the Oxygen 61 MKIV
I checked it out online. Going to stop at my local Guitar Center and check it out in person. I like the layout and the built-ins and want to replace an older M-Audio controller. Plus the extra keys from 49 to 61 surely won’t suck.
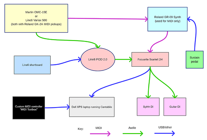
Hi everyone, new Cantabile user here. Brad encouraged me to post a pic of my rig. This is what I play every Sunday at my church.
The Roland GR-09 is hidden under papers in the photo above, and my Line6 Variax (which I also use with this rig) isn’t shown.
(Posting a signal path diagram as a separate post as I’m a new user and can only add one embedded image…)
The signal path is:
There are a couple of other bits I’ve ignored in this diagram (volume pedal for the MIDI sounds, stompbox for the Variax). At the moment everything is in mono, but I also have a Tascam US-16X08 which, while a bit overkill, could allow me to run both the guitar and MIDI sounds in stereo separately.
This rig allows me to play acoustic/electric guitar with amp modelling done by the Line6 POD 2.0, with additional FX (like big reverbs, delays, shimmer etc) added by Cantabile controlled by my custom floor MIDI controller. I can also blend in MIDI sounds like pads, strings etc also run from Cantabile.
There’s a piano sustain pedal in there which is a great feature of the Roland GR09: it will hold the last MIDI notes played so I can sustain pad sounds while I’m playing different stuff on the guitar fretboard. When I get it right it really does sound like I have a keyboard player as well! I had to drill a hole in the side of the GR-09 to fit a jack socket so I could use an external sustain pedal rather than the (quite rubbish) pedals on the box itself ![]()
There’s a video about my custom MIDI controller prototype here, since this video was made I’ve put it in a proper box and done all the wiring properly. I plan to make another video showing the final version, along with how I use Cantabile. This video is mainly about playing chords with the buttons, but these days I (mainly) trigger MIDI sounds using notes generated from my guitar. However, being able to play MIDI chords with my feet mean I can mask moving a capo, tuning, even swapping guitars if I want.
The one big problem is I have to swap over the MIDI cable from one guitar to the other in the middle of a set. Maybe one day I’ll make a custom A/B stompbox for this.
After several years of trying different software Cantabile has proved so stable and configurable I doubt I’ll ever need anything else. Thanks Brad ![]()
Hi Chris @stillbreathing,
welcome on board. Very interesting setup and nice toolbox (I have also watched the video)! ![]()
Gabriel
It’s hard to believe that I posted my first rig pictures way back in December 2017!
But it was time for a new gig rack and computer, which I have documented in my Gig Rack Guide.
Here is the new rack, front and back.
As explained in my guide, I have reverted to DIN MIDI on stage as I found USB MIDI just a little too unreliable, and the heart of the Rig now is a MOTU 16A Thunderbolt interface which is amazingly flexible, replacing both my old Focusrite 2i4 USB interface and my old Behringer line mixer
I wanted to be able to easily support three different rigs.
My Small Rig
This is my small size configuration, for example when I play in Welsh Floyd where most of the sounds are coming from the Kronos (for historical reasons and no need to reprogram!) with some Hammond Organ and Farfisa and Binson Echorec being provided via VSTs in Cantabile.
Cantabile is also running the backing tracks, click track and providing DMX to my lighting rig as per my Cantabile and DMXIS Guide, and sending control signals to a video laptop as per my Using Cantabile with the Cantabile Media Server Guide.
You can see the GeChic Touch Monitor behind the keyboards that allows me to keep an eye on what Cantabile is doing and see the show notes; during a gig all control is provided via my trusty Roland FC300 MIDI foot controller and either the Montage or Kronos control surfaces.
My Medium Rig
This is my medium size configuration. With my Spectral Streams show, sometimes I am asked to do a slot within a festival and keep the stage footprint to a minimum (as there will be backline and drums on stage for all the bands).
I can only ever start first with the setup time I need, but I need to be off stage in 20 minutes. The addition of my fantastic Novation Summit to my two board rig along with all the VSTs in Cantabile allows me to do a cut down version of my main Spectral Streams Set.
You can see I have put the gig rack under the keyboards to save some stage space.
My Large Rig
And finally, this is my large rig for when I do my solo shows in Spectral Streams and have the stage all to myself!
In these shows I will also have a laptop sitting on top of the Gig Rack for providing generative video visuals to a HDMI projector.
I love lots of complex layers and all songs use a combination of the hardware synths and VSTs in Cantabile.
Cantabile will be running my backing loops as per my Using MuLab 9 Within Cantabile Guide, generating DMX to my lighting rig as per my Cantabile and DMXIS Guide and generating commands to drive Imaginando Visual Synthesizer running on the laptop to create the video visuals for the show.
Hey Derek,
Setups look great! Out of interest, what computer are you running in there? I’m thinking of embarking on a gig rack build and was wondering what to go for as the heart of the system. Are the latest geekom minis any good? My current laptop is a venerable Scan build which has performed amazingly for over 10 years now but I think it’s time to replace…
P
Hi, @Toaster
Thanks. The details of the computer I chose are in my Gig Rack Guide,including a link to where I got it from in the parts list.
One thing I have found that I haven’t mentioned is that on modern processors a lot of the recommended Windows performance tweaks no longer work as management of performance features seem to be in the processor. This makes software like Bitsum Process Lassoo pretty much essential







